제공 플랫폼

비즈니스의 규모에 따른 편의성, 안정성, 성능을 고려한 다양한 플랫폼을 제공합니다.

  • 제공 플랫폼

Tiny Model

Appliance Type으로 소규모 기능을 대상으로 전용단말에 솔루션을 사전에 탑재하여 제공하는 형태로 네트워크에 연결하고 초기 설정만으로 업무를 수행할 수 있습니다.

전용단말의 하드웨어 성능으로 소규모 업무적용에 적합하며 전용단말 장애 시 전용단말 교체를 통하여 빠른 복구 및 서비스의 지속성을 확보할 수 있습니다.

Model 구성

전용단말에 솔루션을 탑재 제공

  • Appliance 형태의 전용단말 제공.
  • 고객 수 데이터 량에 따라 단말사양 조정.
  • 네트워크 연결 및 초기 설정 후 바로 사용.

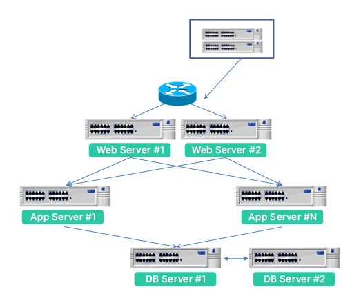
On-Premise Model

일반적인 IT 서비스를 지원하기 위한 형태로 OS/DB/솔루션 등을 설치하여 단일 서버에서 서비스를 제공하는 모델입니다.

서비스 운영의 성능 및 안정성 확보를 위하여 하드웨어 기반의 구성이 필요하며, 성능 및 안정성을 위한 하드웨어 로드 밸런서 구성 및 서버 2중화 방식으로 구성이 됩니다.

SLA(Service level agreement) 계약을 통하여 시스템 운영의 지원을 받을 수 있습니다.

Model 구성

고객 제공환경에 최적화하여 커스트마이징 적용

  • 단일 서버에서 모든 서비스를 제공.
  • 고객 요구사항을 반영 커스트마이징.
  • 하드웨어 로드 밸런서를 통한 성능제고
  • 운영 안정성을 위한 서버 이중화.

Cloud Model

Container 기반의 서비스를 수행할 수 있는 환경으로 성능 및 운영 안정성 확보가 용이한 모델입니다.

사용하시는 Cloud 환경에 적합한 형태로 서비스를 제공하고, 자체 장비를 통하여 Cloud 서비스를 구축하고자 하는 경우 쿠버네티스 기반의 환경을 구성하고 서비스를 제공하는 방식으로 성능 및 데이터 안정성을 제공 받을 수 있습니다.

또한 자체적인 시스템 구축을 통하여 고객정보 제 3자 제공에 대한 문제점을 해결할 수 있습니다.

SLA(Service level agreement) 계약을 통하여 시스템 운영의 지원을 받을 수 있습니다.

Model 구성

컨테이너 기반의 서비스 적용(kubernetes docker)

  • 컨테이너 기반 서비스 제공으로 성능/안정성 확보.
  • 상용 서비스 또는 독자 구축 형태로 제공됨.

상담신청

여러분의 특별한 요청사항을 최대한 반영해 드리겠습니다.
제공된 양식에 여러분의 요청사항을 작성해 주세요. 최적화된 플랫폼을 제공해 드리겠습니다.